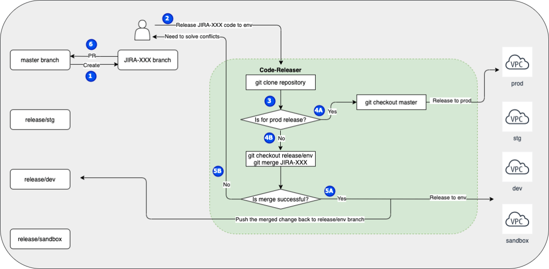
Managing multiple AWS environments (sandbox/dev/uat/stage/prod) is challenging, as it is hard to keep track of the current status of each environment. For example, user A deploys his feature branch into dev to test his code, then later user B deploys his hotfix branch into dev to test his code. This can cause many issues: User … Continue reading Use Git Workflow to Manage Multiple AWS Environments
Tag: Git
git sparse-checkout command for monorepo
We are implementing monorepo internally to let all teams work closely. As there are dependencies between each team's work, it is important to understand and track the cross-project changes that go into the monorepo. Monorepo is a good practice that brings in better collaboration, but it also introduces some inconveniences. The biggest complaints I heard … Continue reading git sparse-checkout command for monorepo
Reduce Git Repository Size
I wrote the blog couple days ago - BitBucket Server Unreachable When Merge Pull Request, as mentioned the issue was caused by the big size of the repository. As a workaround/ quick fix, we increased the merge timeout value, and upgraded Git to a newer version which remediate the issue. The issue will come back … Continue reading Reduce Git Repository Size
Git clone: The remote end hung up unexpectedly
Continue with my previous blog BitBucket Server Unreachable When Merge Pull Request, I tried to clone the large repository to my local laptop to do some analysis. But it always ended up with this error: fatal: The remote end hung up unexpectedly fatal: early EOF fatal: index-pack failed So basically the issue is caused by … Continue reading Git clone: The remote end hung up unexpectedly

